-
《Edge浏览器》怎么关闭自动保存密码 编辑
MicrosoftEdge设有 SmartScreen、密码监控、InPrivate 搜索和儿童模式等安全功能,有助于保护您和您亲人的线上安全,很多人不知道Microsoft Edge浏览器如何关闭自动保存密码?下面一起来看看相关的解决方法吧,希望可以帮助到你呀。
Edge关闭自动保存密码方法
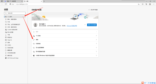
1,在浏览器页面右上角打开“...”,再点击“设置”。
2,在“个人资料”页面中打开“密码”选项。
3,将“让我选择保存密码”关闭即可。
以上就是Edge关闭自动保存密码方法的全部内容了, 希望能够帮助到各位小伙伴。更多软件相关的内容各位小伙伴们可以关注口袋百科,会一直给各位小伙伴们带来软件的教程!如果你对此文章存在争议,可在评论区留言和小伙伴们一起讨论。






