《Edge浏览器》怎么与Windows共享数据 编辑

微软Edge浏览器是微软新开发的一款浏览器,和Win10同期面世,那么小伙伴们知Microsoft Edge浏览器如何与Windows共享数据吗?下面就来讲解Microsoft Edge浏览器与Windows共享数据的方法,一起来看看吧。

Edge浏览器与Windows共享数据方法

1,在浏览器页面右上角打开“...,再点击“设置”。

《Edge浏览器》怎么与Windows共享数据

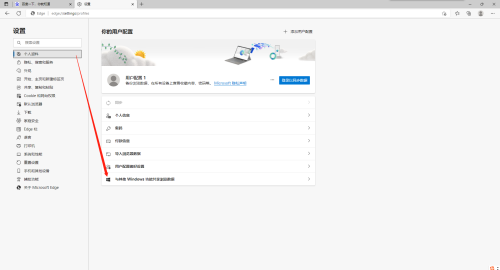
2,在“个人料”页面打开“与其他 Windows 功能共享浏览数据”。

《Edge浏览器》怎么与Windows共享数据

3,将选项右侧按钮打开即可。

《Edge浏览器》怎么与Windows共享数据

以上就是Edge浏览器与Windows共享数据方法的全部内容了, 希望能够帮助到各位小伙伴。更多软件相关的内容各位小伙伴们可以关注口袋百科,会一直给各位小伙伴们带来软件的教程!如果你对此文章存在争议,可在评论区留言和小伙伴们一起讨论